杰瑞科技汇

  • Java中for关键字的具体含义是什么?

    Java中for关键字的具体含义是什么?

    for()是Java中一个用于创建for循环的关键字,它的核心作用是重复执行一段代码,我们称之为“循环体”,当需要多次执行相同或相似的操作时,使用for循环可以极大地简化代码,避免重复编写,for循环的语法结构非常独特...

    2025-12-07
    14 0 0
  • Java CSV如何快速转Excel?

    Java CSV如何快速转Excel?

    Ofcourse!ConvertingaCSV(Comma-SeparatedValues)filetoanExcel(XLSX)fileisacommontaskinJava.Therearese...

    2025-12-07
    9 0 0
  • Java string转list,哪种方法最高效?

    Java string转list,哪种方法最高效?

    在Java中,将String转换为List是一个常见操作,具体转换方式取决于你希望如何分割字符串,例如按单个字符、按特定分隔符(如逗号、空格)或按正则表达式,以下是几种常见的转换方法:方法1:按单个字符分割(每个字符作为一个元...

    2025-12-07
    21 0 0
  • Effective Java中文版,有哪些核心实践要点?

    Effective Java中文版,有哪些核心实践要点?

    书籍简介与核心价值《EffectiveJava》由Java技术大师JoshuaBloch所著,这本书并非一本基础的Java语法教程,而是一本专注于提升Java程序员代码质量和开发效率的实践指南,核心价值:最佳实践集大成者:书中汇集了...

    2025-12-07
    24 0 0
  • Java字符串数组如何初始化?

    Java字符串数组如何初始化?

    静态初始化静态初始化是指在创建数组的同时,就为数组的每个元素分配内存空间并赋值,数组的长度由初始化值的个数决定,使用new关键字(推荐)这是最常见和推荐的方式,语法清晰,//语法:数据类型[]数组名=new数据类型[]{元素1...

    2025-12-07
    27 0 0
  • Java java.net.URL如何正确使用与解析?

    Java java.net.URL如何正确使用与解析?

    Ofcourse!Let'sdivedeepintojava.net.URL.ThisisafundamentalclassinJavaforworkingwithresourcesidentified...

    2025-12-07
    8 0 0
  • Java如何处理XML文档?

    Java如何处理XML文档?

    Ofcourse!WorkingwithXMLinJavaisafundamentaltask,andthereareseveralwaystodoit,eachwithitsownstreng...

    2025-12-07
    5 0 0
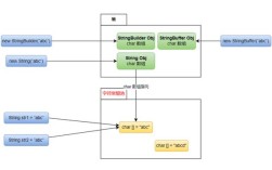
  • java中stringbuffer

    java中stringbuffer

    什么是StringBuffer?StringBuffer(字符串缓冲区)是Java中一个用于可变字符串操作的类,与Java中另一个核心的字符串类String不同,String对象一旦创建,其内容(指向的字符序列)就不能被改变...

    2025-12-07
    8 0 0
  • Java数组与字符串如何高效转换?

    Java数组与字符串如何高效转换?

    Ofcourse!Let'sdivedeepintoJavaarraysofstrings.ThisisafundamentalconceptinJava,andunderstandingitisc...

    2025-12-07
    7 0 0
  • document、xml、java 如何协同工作?

    document、xml、java 如何协同工作?

    Ofcourse!"DocumentXMLJava"referstotheprocessofparsing,creating,manipulating,andserializingXMLdocumentsi...

    2025-12-07
    12 0 0